Mytu's BlogMytu's Blog
Home
XH蒜花
语雀
Github
Home
XH蒜花
语雀
Github
  • 欢迎光临

    • 关于我
  • 基础总结

    • HTML
    • CSS
    • JavaScript
      • ES6
    • TypeScript
    • JQuery
    • Vue2
      • Vue
      • Vuex
      • 基础
      • 进阶
      • 实战
    • Vue3
      • 基础
      • 实战
    • React
    • Uni-app
    • 小程序
      • 实战
    • NodeJs
    • Git
    • MySql
    • Webpack
    • Other
  • 前端面试

    • 八股文
  • Free Style

    • 中午吃什么?

ES6

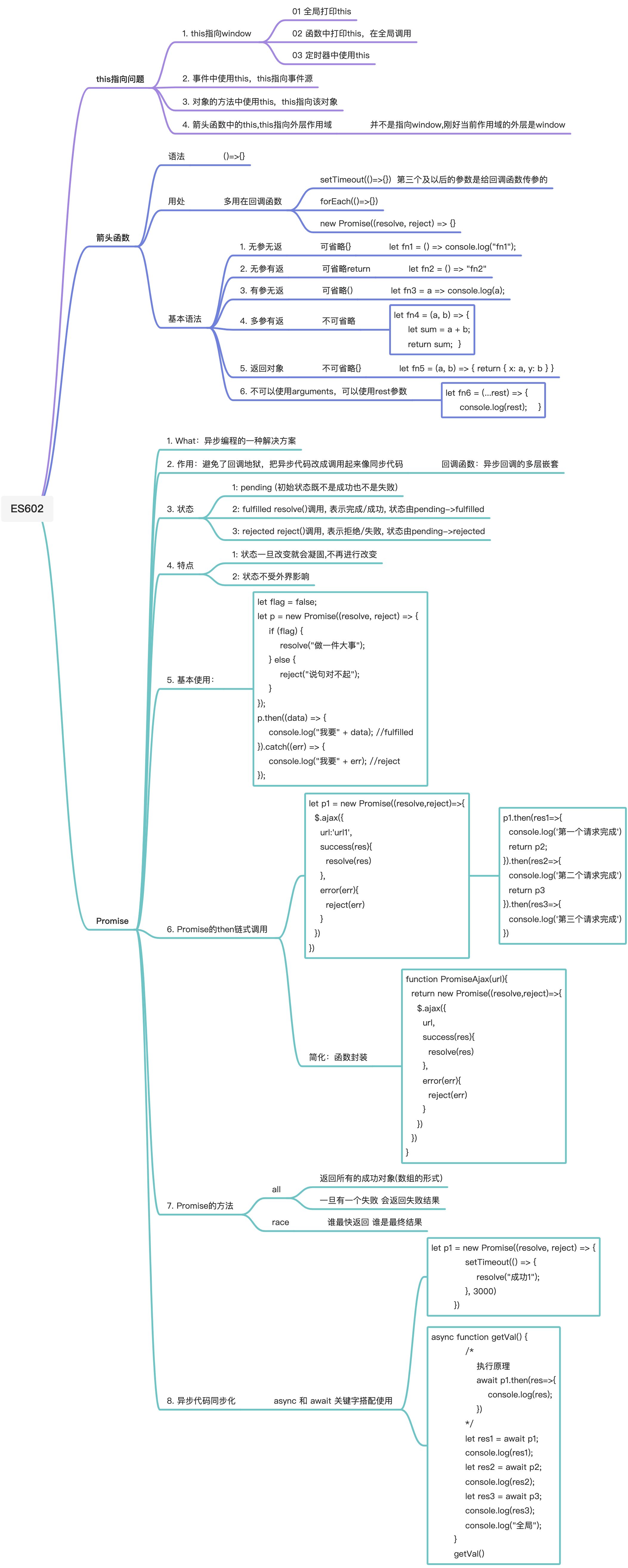
ES6_01

ES6_02

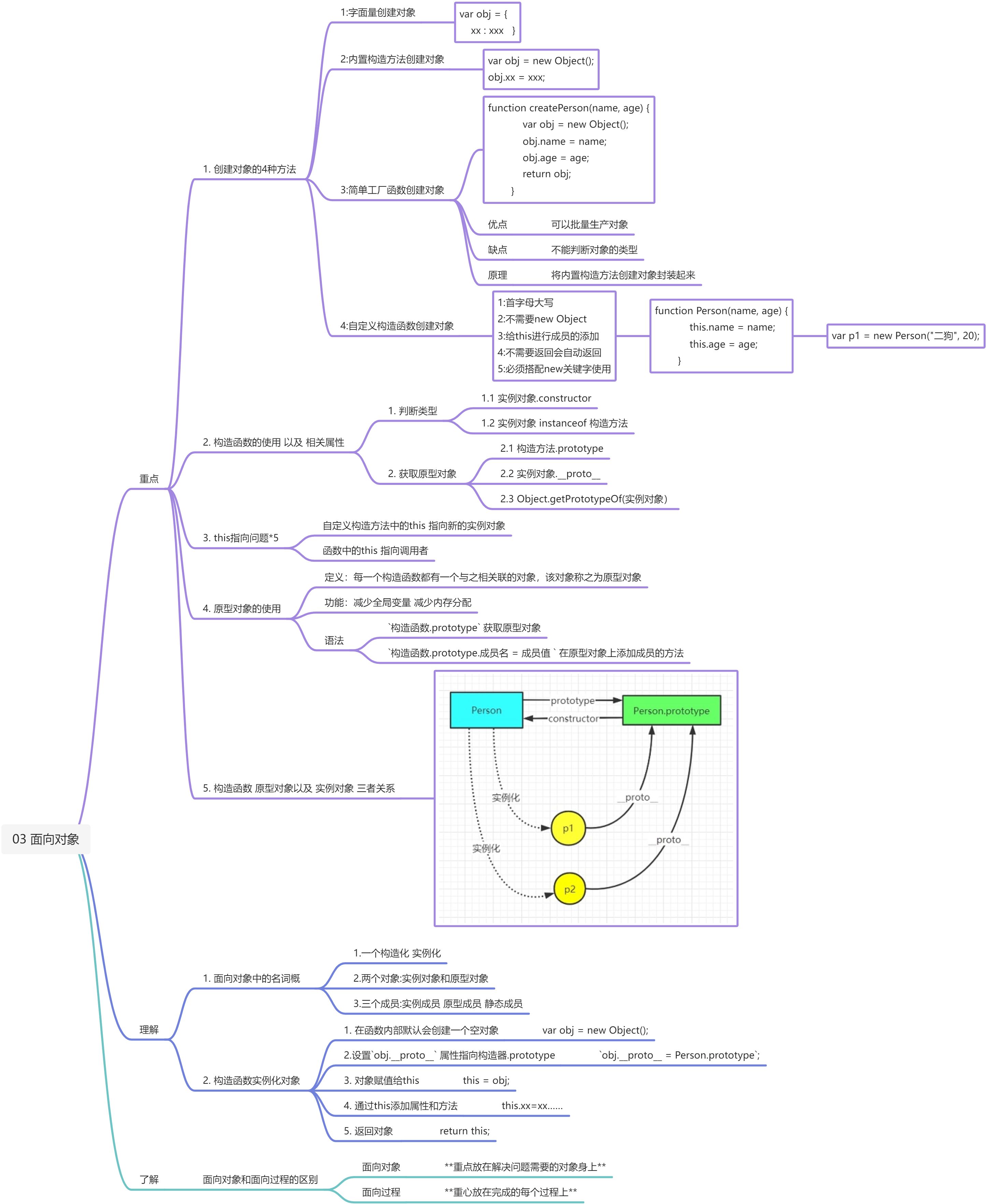
JS进阶知识点1